Tealium: File Import

 

A bird's-eye
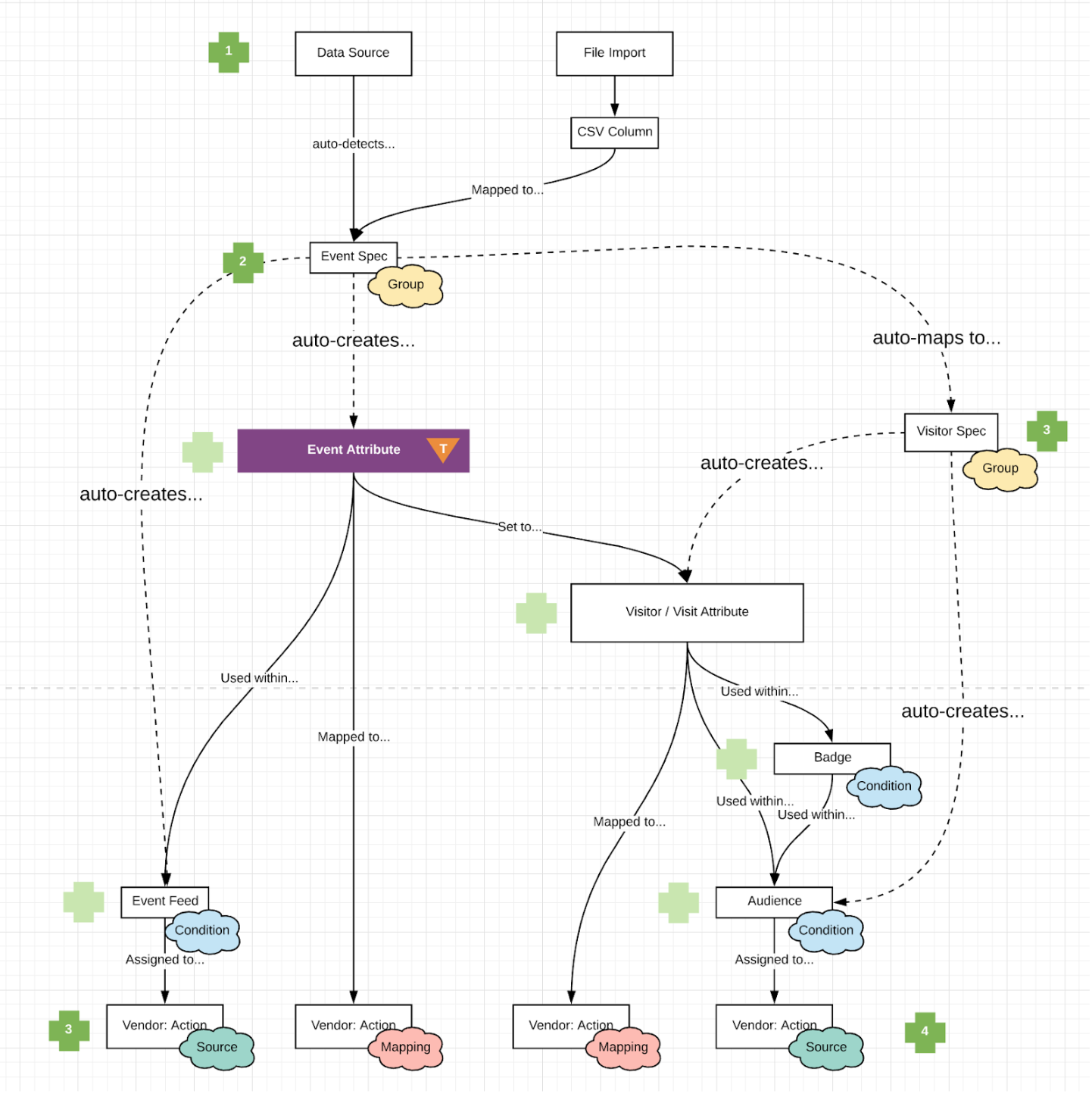
View

Team

Lead Product Designer
Product Designer
VP of Engineering
Director of Software Eng
2 Digital Strategists

Tools

Sketch
InVision
Lucidchart

Durations

9 months

Methods

Heuristic Evaluation
Competitive Analysis
User Interview
Usability Testing
Journey Map
Persona & HMW
Wireframing & Prototyping


Business
Problem

Tealium’s AudienceStream product uses the Omnichannel feature as a solution to data ingestion from non-realtime sources. This feature was built for a specific client at its time who wanted to set up an automated way of importing CSV records from an Amazon S3 Bucket. The feature struggled to support bulk data ingestion from various sources. One incident includes a major retailer that owns over 3500 physical stores that wanted to ingest their offline data into Tealium; however, they struggled to configure this step on their own. Fundamental usability was challenged. Reporting was missing. Reliability and performance issues were present for very large CSV files.


Know our
users

I wanted to understand who I was designing for. Furthermore, I wanted to know how many unsuccessful attempts there were to utilize the existing feature. Within our in-product metrics, we track Task Abandonment and Task Completion. Here were the results:

In fact, we discovered through in-product metrics that Tealium’s internal team is doing everything for the client when it comes to this feature.


Whatever it is, the way you tell your story online can make all the difference.
— Quote Source

Pain Points &
Opportunities

Upon conducting user interviews, the following challenges stood out:

☹️Users do not fully understand Tealium’s nomenclature.
→ How might we simplify the terminology and educate the user along the way?

☹️Users were intimidated by too many options on one screen.
→ How might we simplify the flow and hand-hold the user along the way?

☹️Users find heavy reliance on documentation, training, and education.
→ How might we educate the user along the way and provide guidance for what to do next?

☹️Users want the ability to manually upload their data on-demand.
→ How might we extend the existing workflow to support this solution?

☹️Users who don’t have credentials to their repositories cannot import data.
→ How might we allow users to import without service management?

Furthermore, I created a journey map to bring alignment among stakeholders and ensure we’ve understood the whole picture.


Scribbles &
Wireframes


Refreshing
the UI

The new file import provides an overview and quick access to popular features that people use regularly, such as import on-demand, reporting, setup, and error handling.


Retrospect

Challenge

  • The engineering lead consistently gave suggestions that didn’t provide user needs

What I did

  • Rapid research to validate assumptions and deprioritization

  • Facilitated Design Sprint with a broad set of stakeholders (digital strategy, community, engineering, design)

Learnings

  • Creating a journey map earlier would have saved the team from attending many meetings.

  • Gains trust early on and allow for other voices to be heard.


Reflections

What went well
After File Import was launched, the user satisfaction rate increased by 90% and reduced helpdesk tickets by 64%. We crafted the language carefully to minimize confusion — For example, we choose to rename omnichannel attributes to CSV column header names for all referenced data so users won't have to think too hard about what an omnichannel attribute is. Post-mortem results were overall positive, there was an increase in usage & measuring conversion, and the internal team had over 75% more time to focus on other tasks.

What could be done differently
Led facilitation exercises early on in the process to reduce the churn in requirements, as engineer lead consistently pushed for suggestions that didn’t match the user’s need. We operated Design Sprint exercise late in the game and recognized the game-changing dynamic and inclusion among the team members.

Previous
Previous

ServiceNow - Mobile Card Builder

Next
Next

Tealium - WebCompanion